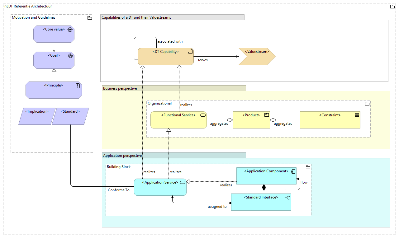
| nLDT Referentie Architectuur |
|
| Kaders en richtlijnen |
|
| <Implicatie> |
|
| <Architectuurprincipe> |
|
| <Doel> |
|
| <Kernwaarde> |
|
| <Standaard> |
|
| Applicatie invalshoek van de NLDT patronen |
|
| Bouwblok |
|
| <Applicatie Component> |
|
| Beleids / Bedrijfs invalshoek van de NLDT patronen |
|
| Organisatie |
|
| <Functionele dienst> |
|
| <Product> |
|
| <Kader / Randvoorwaarde> |
|
| Capabilties van een Digital Twin en de Waardestromen die daarmee bedient worden |
|
| <Waardestroom> |
|
| <DT capability> |
|
| <Standaard Interface> |
|
| <Applicatie dienst> |
|